Ventilateur - Extracteur de zone

Sommaire  Précédent  Suivant

ZoneExhaustFan

Le ventilateur d'extraction de zone permet d'extraire l'air d'une zone vers l'extérieur. C'est un composant unique, et contrairement aux autres ventilateurs en CVC détaillé, il ne fait pas de lien avec la boucle d'air générale. Il peut impacter les débits dans la centrale de traitement d'air en diminuant le débit d'extraction et parfois en augmentant le débit d'air neuf.

Plusieurs options sont disponibles pour le ventilateur d'extraction : un planning de disponibilité marche/arrêt, interaction avec les gestionnaires de disponibilités, contrôle de la température minimum de zone, planning de fraction du débit variable.

La manière dont les extracteurs de zone impactent la centrale de traitement d'air peut être contrôlée en déclarant quelle portion du débit a été équilibrée par le débit d'air des infiltrations, de la ventilation ou un mixe.

Il est important de noter que la présence d'un extracteur de zone ne permettra pas à lui seul un flux d'air simple comme pour les infiltrations ou la ventilation.

 

Remarque : Utilisé en mode ventilation naturelle calculée, l'extracteur de zone peut causer une pression négative dans la zone. L'équilibrage peut être fait grâce à des entrées d'air supplémentaires, comme des ouvertures ou des fissures. Dans ce cas, une seule aération issue de la catégorie Ventilateur d'extraction de zone doit être placée sur une surface externe de la zone.

 

Pour obtenir un équilibrage des débits avec le mode ventilation naturelle planifiée, le flux total par ventilation naturelle doit être égal aux débits définis pour l'extracteur de zone, étant donné qu'il n'y a pas d'équilibrage automatique des débits entre les systèmes de soufflage et d'extraction.

L'extracteur de zone est différent des autres ventilateurs d'EnergyPlus, car il est placé dans une zone sans connexion avec un autre composant, et est indépendant de tout autre système d'air.

 

Résumé des données d'entrée du ventilateur d'extraction de zone

Un ventilateur d'extraction de zone est défini différemment si la ventilation naturelle est définie de manière calculée ou non.

Si le mode ventilation naturelle calculée n'est PAS utilisé, ajoutez simplement un extracteur de zone dans les zones CVC voulues, et paramétrez le.
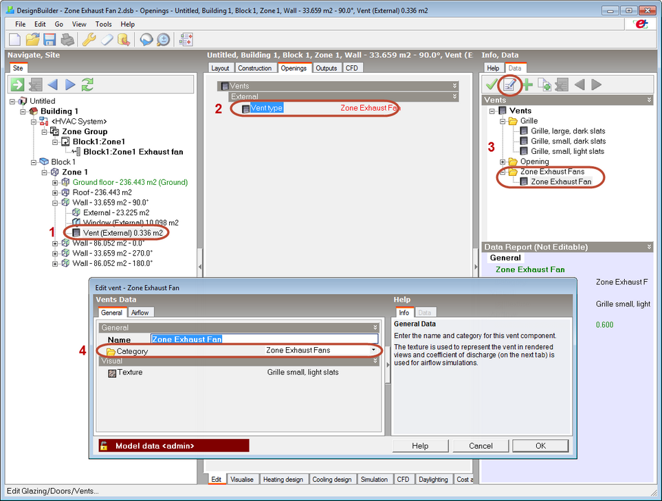
Si le mode ventilation naturelle calculée est utilisé, vous devez ajoutez, en plus de l'extracteur de zone, une unique aération (à définir dans la catégorie Ventilateur Extracteur de Zone) sur l'une des surfaces extérieures de la zone. L'aération permettra d'inclure l'extracteur de zone dans le réseau d'air (AirflowNetwork) d'EnergyPlus. Une fois l'aération dessinée au niveau surface, suivez les étapes suivantes :

1. Allez au niveau de l'aération, dans la liste du navigateur

2. Sélectionnez le type d'aération dans l'onglet Ouvertures

3. Sélectionnez le composant prédéfini "Zone Exhaust Fan"

4. Ou bien créez un nouveau composant aération et indiquez sa catégorie à "Ventilateur d'extraction de zone"

ZoneExhaustFanVent

En conclusion, chaque zone avec un ventilateur d'extraction de zone doit avoir exactement 1 aération placée sur une surface extérieure, et paramétrée dans la catégorie Ventilateur d'extraction de zone.

Nom

Nom unique attribué par le système à un modèle de ventilateur marche/arrêt. Toute référence d'un autre objet à ce ventilateur utilise ce nom.

Sous-Catégorie d'Usage Final

Ce champ permet à l'utilisateur de définir une sous-catégorie d'usage final (par exemple, « Système Central »). Pour chaque nouvelle sous-catégorie, un nouveau compteur de rapports est créé (réf. Compteur de rapports de simulation [Report Meter]). Les sous-catégories sont également consignées dans le tableau « Synthèse Annuelle Performance des Utilités du Bâtiment ». Si aucune valeur n'est saisie dans ce champ, le ventilateur est affecté à la sous-catégorie d'usage final « Général ».

 

Données du ventilateur

Rendement du Ventilateur

Rapport de la puissance fournie au fluide et de la puissance électrique d'entrée, dans des conditions de débit maximal. Il s'agit du produit des rendements du moteur et du ventilateur. Le rendement du moteur correspond à la division de la puissance fournie à l'arbre par la puissance électrique d'entrée fournie au moteur. Le rendement du ventilateur correspond à la division de la puissance fournie au fluide (l'air) par la puissance de l'arbre. La puissance fournie au fluide correspond à la division par la densité de l'air du produit du débit massique de l'air et de l'augmentation de pression. Les valeurs de ce champ sont comprises entre 0 et 1.

Augmentation de Pression

Augmentation de pression (en pascals) dans des conditions de débit maximal, au niveau de la mer (conditions standard, 20 °C et 101325 Pa).

Débit d'Air Maximal

Débit volumique d'air (exprimé en m3/s), à pleine charge, dans des conditions normales de température et de pression (air sec, à 20 °C à bulbe sec). Pour initialiser les systèmes d'air simulés, EnergyPlus utilise les données de pression barométrique locale afin de déterminer l'altitude à l'aide de l'équation dédiée à la pression « atmosphérique standard », fournie p. 6.1 du document ASHRAE 1997 HOF (Edition SI).

 

p = 101325 * (1 - 2,25577E-05 * Z)5,2559

 

p = pression en Pa

Z = altitude en m

 

Définition du mode de contrôle de l'extracteur

Ce paramètre peut être utilisé pour contrôler le fonctionnement indépendant ou non de l'extracteur. Par exemple, lorsqu'un gestionnaire de disponibilité du cycle de nuit met en marche la centrale d'air pour la sécurité antigel, ce champ permet d'indiquer si le ventilateur d'extraction fonctionne en même temps ou non.

1- Couplé, indique que l'extracteur est intégré au système, afin que le ventilateur tourne lorsque le système d'air fonctionne.
2 - Découplé, indique que l'extracteur fonctionnera indépendamment des disponibilités des autres systèmes, afin qu'il puisse par exemple être éteint lorsque le système d'air est en marche.

Le paramètre par défaut est 1-Couplé.

Appliquer limite de température minimale de zone

Si vous désirez appliquer une limite de température minimum de zone en définissant un planning (ci-dessous), cochez cette case.

Planning de limite de température minimale de zone

Ce champ est optionnel. S'il n'est pas utilisé, il n'y aura pas de contrôle sur la température pour le ventilateur d'extraction. Si cette option est utilisée, choisissez un planning, avec des valeurs de température de zone. La régulation du ventilateur sera effectuée à partir d'une comparaison entre la température d'air de la zone au pas de temps de simulation avec la valeur du planning. Si la zone est plus chaude que la limite du planning, alors le ventilateur fonctionnera.

En fonctionnement avec la ventilation naturelle planifiée, ce planning peut être utilisé pour coordonner le fonctionnement du ventilateur d'extraction avec les contrôles de ventilation naturelle pour la température minimale intérieure.

Utilisez un planning d'extraction d'air de la zone

Si vous souhaitez définir un planning d'extraction de zone (ci-dessous), cochez cette case.

Planning d'extraction d'air de la zone

Ce champ est optionnel. S'il n'est pas utilisé, tous les débits d'extraction sont supposés déséquilibrés par u système de ventilation, d'infiltration ou hybride. Le surplus est alors modélisé comme étant fourni par le système d'air extérieure de la centrale de traitement d'air. La modélisation de ce surplus impliquera une déduction du débit au niveau de l'unité d'extraction de la zone par le débit de l'extracteur de zone.

Si ce champ est utilisé, choisissez un planning, contenant des valeurs fractions entre 0 et 1, inclue. Cette fraction est appliquée à la valeur du débit de l'extracteur de zone, et le modèle suit la proportion du débit d'air extrait par ce ventilateur, qui est équilibrée. Le débit équilibré est ensuite modélisé comme étant fourni par un système simple et ceci n'impactera donc pas la centrale de traitement d'air. Par exemple une cuisine ayant un ventilateur d'extraction de zone, le débit extrait par ce ventilateur provient de moitié de l'air de la salle à manger et l'autre moitié du système d'air extérieur, le planning aura donc une valeur de 0,5.

 

FONCTIONNEMENT

Planning de Disponibilité

Ici, vous sélectionnez le planning indiquant les intervalles durant lesquels le ventilateur peut fonctionner. Une valeur de planning supérieure à 0 (en général, la valeur « 1 » est utilisée) indique que le ventilateur peut fonctionner durant l'intervalle considéré. Une valeur inférieure ou égale à 0 (en général, la valeur « 0 » est utilisée) indique que le ventilateur est arrêté.

Appliquer un planning de fraction du débit

Si vous souhaitez utiliser un planning de fraction du débit (ci-dessous), cochez cette case.

Planning de disponibilité de la fraction du débit

Ce champ est optionnel. S'il n'est pas utilisé, le ventilateur fonctionne au débit maximal. Si un planning a été sélectionné, il devrait contenir des valeurs entre 0 et 1. Pendant la simulation, le débit fourni par le ventilateur sera égal à la fraction du planning au pas de temps voulu par le débit d'air maximum. Ceci permet de modéliser un ventilateur à vitesse variable fonctionnant selon un planning.