VAV et VAC

Sommaire  Précédent  Suivant

Onglet CVC des données de modélisation - CVC Compact

 

Les types de systèmes VAV (Volume d'air variable) et VAC (Volume d'air constant) sont tous les deux basés sur le modèle EnergyPlus VAV et ont donc des données d'entrées similaires.

Systèmes VAV

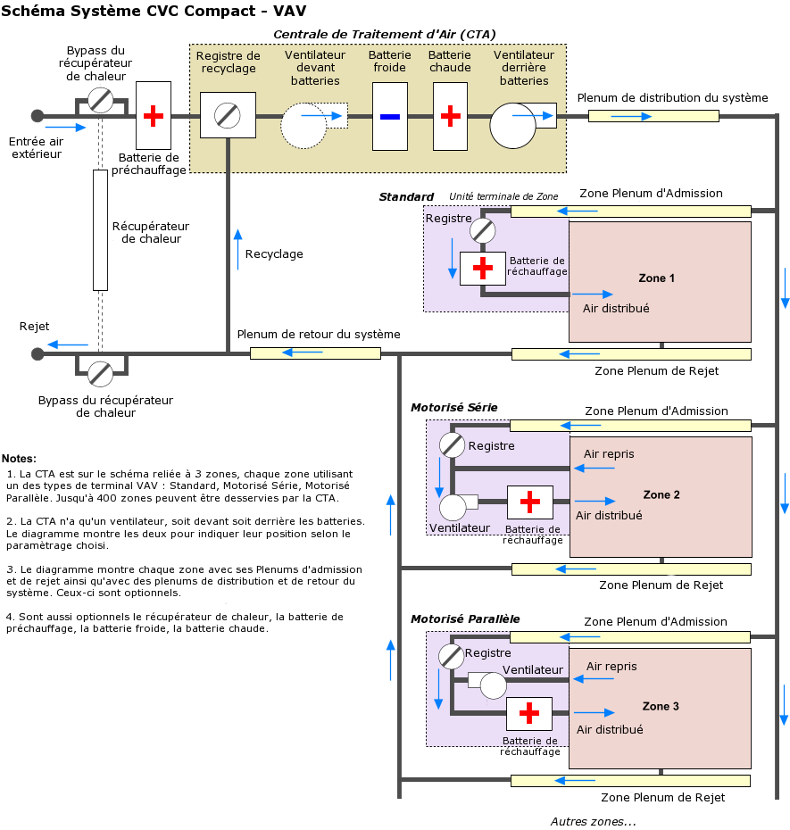
L'option VAV vous permet de modéliser des configurations CVC à Volume d'Air Variable avec une batterie de préchauffage optionnelle, batterie chaude en central et réchauffage local ainsi que de nombreuses options diverses.

Vous pouvez selectionner des unités terminales de ventilation en série ou en parallèle.

Des options offrent un contrôle étendue de la distribution d'air y compris la possibilité de s'assurer de l'injection d'un minimum d'air neuf dans chaque zone, le choix du taux minimum du débit des registres VAV terminaux et diverses options concernant l'apport d'air extérieur dont un économiseur pour le free-cooling et un récupérateur de chaleur.

Vous pouvez aussi modéliser une régulation de la température d'air en sortie de batterie froide et chaude.

Un seul et unique système VAV peut être défini par bâtiment .

 

Remarque : le type CVC Compact doit être choisi à VAV au niveau bâtiment et dans toutes zones qui font partie du système. D'autres zones peuvent utiliser un type CVC Unitaire zone unique ou Ventiloconvecteur mais pas Unitaire multizone ou VAC.

 

VAV Layout_4

 

Systèmes VAC

L'option VAC vous permet de modéliser des configurations à Volume d'Air Constant avec en un préchauffage optionnel, une CTA centrale, des terminaux de réchauffage de zone et de nombreuses options de chauffage.

Des options offrent un contrôle étendue de la distribution d'air y compris la possibilité de s'assurer de l'injection d'un minimum d'air neuf dans chaque zone, diverses options concernant l'apport d'air extérieur dont un économiseur pour le free-cooling et un gestionnaire de la température d'air en sortie de batterie froide et chaude.

Un seul et unique système VAC peut être défini par bâtiment.

 

Remarque : le type CVC Compact doit être choisi à VAC au niveau bâtiment et dans toutes zones qui font partie du système VAC. D'autres zones peuvent utiliser un type CVC Unitaire zone unique ou Ventiloconvecteur mais pas Unitaire multizone ou VAV.

 

CAV Layout_4

Types de systèmes

Lorsque vous utilisez l'option de CVC Compact, le type CVC est affiché sous la prédéfinition. Le type CVC ne peut pas être éditer directement et si vous voulez en choisir un différent vous devez sélectionner la prédéfinition appropriée

Disponibilité du système

Lorsque vous utilisez l'option de CVC compact, le planning de disponibilité du système peut être défini pour contrôler le fonctionnement du système CVC global, incluant le chauffage, la climatisation et la ventilation. Ce planning est utilisé au niveau du bâtiment pour les systèmes VAV et VAC. La suite de cette section concerne les systèmes VAV et VAC avec les indications nécessaires aux endroits appropriés. Vous pouvez également ouvrir les en-têtes pour entrer les détails CVC qui sont différents de ceux chargés dans la prédéfinition.

VAV et VAC Ventilation
VAV et VAC Ventilateurs
VAV et VAC Économiseurs
VAV et VAC Récupérateur de chaleur
Unités terminales VAV
VAV et VAC Chauffage
VAV et VAC Climatisation
VAV et VAC Contrôle d'humidité
Mode hybride